Eine kleine Auswahl realisierter Projekte
- Alle
- Coverdesign
- Design
- Dokumentenmanagement
- Prozesssteuerung
- Shop
- Web
Digital Artist Xanathon – Neugestaltung
Die Webseite des Digitalkünstlers Xanathon sollte neu gestaltet werden, Wordpress blieb das verwendete CMS
Eventposter „Nacht der Kultur“
Für eine Veranstaltung im Rahmen der „Nacht der Kultur“ 2025 in Remscheid sollte ein Eventposter erstellt werden.
Webseite, CD & Design Geeks & Freaks
Webseite für die Remscheider Veranstaltung „Geeks & Freaks“, eine Popkultur-Convention rund um Manga, Cosplay, Gaming, Science Fiction, Fantasy, digital Art u.ä.
Vereinswebseite Kulturbunt Remscheid
Für einen neu gegründeten Remscheider Künstler°Innenverein sollte eine Webseite im designerischen Vereinskonzept erstellt werden.
Eventposter – Alleestraßen-Jubiläum
Für eine Jubiläumsveranstaltung anlässlich des 50. Jubiläums der Alleestraße in Remscheid als Fußgängerzone wurde ein Poster entworfen.
Vereinswebseite Aktion Kinderpläne
Es bestand die Anforderung, für einen gemeinnützigen Verein eine Webseite von einem für den Zweck viel zu komplexen Typo3 auf etwas benutzerfreundlicheres umzustellen.
Update Shopware rigano.de
Für ein inhabergeführtes bergisches Unternehmen aus der Branche Nahrungsmittel Einzel- und Onlinehandel war die Webshopsoftware auf eine neue Version zu aktualisieren.
Comicstipp
Für den Cartoonisten Comicstipp sollte eine Webseite erstellt werden, die dessen CD und skurrilen Stil widerspiegelt.
Shops auf WooCommerce-Basis
Für einen in der DACH- und Benelux-Region agierenden Onlinehändler sollten mehrere fachlich zusammenhängende Onlineshops in Wordpress/WooCommerce realisiert werden.
Dokumentenerstellung
Für ein Unternehmen aus der Onlinehandel- und Logistikbranche sollte ein altes System zur Erstellung von Rechnungen und Lieferscheinen aus XML-Daten durch ein neues Produkt ersetzt werden.
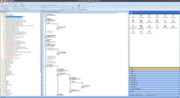
Prozesssteuerung
Für ein inhabergeführtes Unternehmen aus der Onlinehandel- und Logistikbranche wurde die Prozesssteuerung implementiert, ausgebaut und gewartet.
wandelbARigano
Für die Yoga-Anbieterin Wandelbarigano sollte eine Wordpress-Webseite „gerettet“ werden, bei der ein anderer Dienstleister aufgegeben hatte.
Buchcoverdesign & eBook-Umsetzung
Für eine Science Fiction-Anthologie des deutschen Genre-Verlags Edition Roter Drache wurde ein passendes Buchcover gestaltet und ein Inhaltslayout in Indesign vorbereitet.













